Zoom Call Style LoRA for Wan2.1 14B T2V

Overview

This LoRA is trained on the Wan2.1 14B T2V model and allows you to generate videos of Zoom calls featuring whatever character you want!

Features

  • Trained on the Wan2.1 14B T2V base model
  • Consistent results across different object types
  • Simple prompt structure that's easy to adapt

Community

  • Discord: Join our community to generate videos with this LoRA for free
  • Request LoRAs: We're training and open-sourcing Wan2.1 LoRAs for free - join our Discord to make requests!
Prompt
The video shows a [z00m_ca11] with four participants. In the top left box, a medieval knight in full armor adjusts his helmet. To his right, a pirate with a parrot on his shoulder drinks from a mug. In the bottom left, a scientist in a lab coat scribbles on a whiteboard. In the bottom right, an alien in a suit waves awkwardly.
Prompt
The video shows a [z00m_ca11] with three participants. In the top left box, a centaur in business attire is seated at a large wooden desk. The top right box shows a wizard with a long beard reviewing spreadsheets. The bottom box shows a velociraptor wearing glasses, sipping coffee and nodding seriously.
Prompt
The video shows a [z00m_ca11] with four participants. In the top left, a chef covered in flour frantically checks a recipe. To the right, a yoga instructor sits calmly with candles lit. The bottom left shows a DJ with headphones bobbing their head. The bottom right shows a firefighter in full gear, sipping coffee.
Prompt
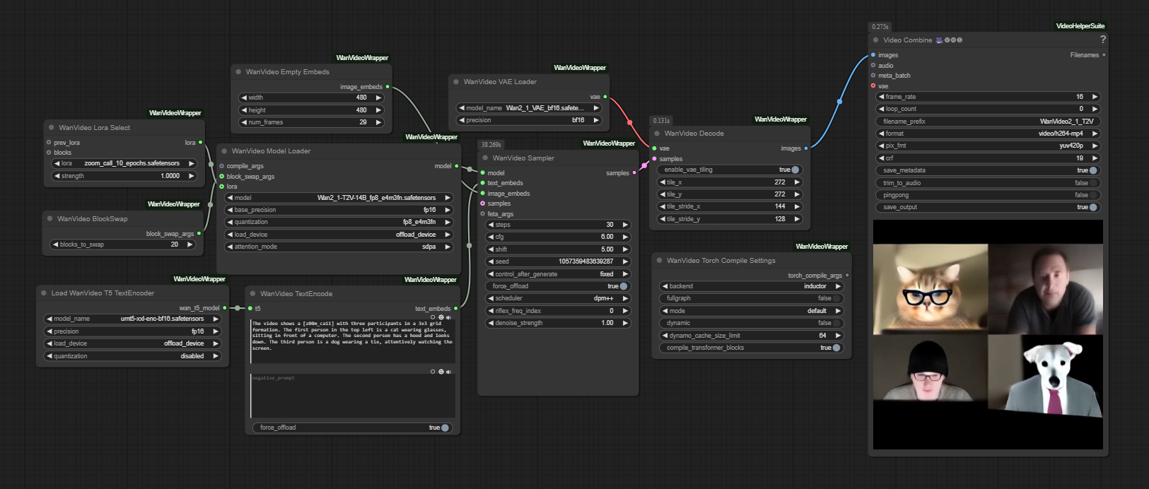
The video shows a [z00m_ca11] with three participants in a 3x3 grid formation. The first person in the top left is a cat wearing glasses, sitting in front of a computer. The second person has a hood and looks down. The third person is a dog wearing a tie, attentively watching the screen.

Model File and Inference Workflow

πŸ“₯ Download Links:


Recommended Settings

  • LoRA Strength: 1.0
  • Embedded Guidance Scale: 6.0
  • Flow Shift: 5.0

Trigger Words

The key trigger phrase is: [z00m_ca11]

Prompt Template

For prompting, check out the example prompts; this way of prompting seems to work very well.

ComfyUI Workflow

This LoRA works with a modified version of Kijai's Wan Video Wrapper workflow. The main modification is adding a Wan LoRA node connected to the base model.

See the Downloads section above for the modified workflow.

Model Information

The model weights are available in Safetensors format. See the Downloads section above.

Training Details

  • Base Model: Wan2.1 14B T2V
  • Training Data: Trained on 2 minutes of video comprised of 28 short clips (each clip captioned separately) of various Zoom call recordings.
  • Epochs: 10

Additional Information

Training was done using Diffusion Pipe for Training

Acknowledgments

Special thanks to Kijai for the ComfyUI Wan Video Wrapper and tdrussell for the training scripts!

Downloads last month
37
Inference Examples
Examples
This model isn't deployed by any Inference Provider. πŸ™‹ Ask for provider support

Model tree for Remade-AI/Zoom-Call

Adapter
(61)
this model

Collection including Remade-AI/Zoom-Call